如果 (S)NTP 服务器(例如如果网络中存在 Meinberg 时钟,则应将AC500 配置为 (S)NTP 客户端,以便接收正确的时间信息,并在 MMS 和 GOOSE 报告中设置正确的状态位。这要分两步进行:
-
必须在“Protocols” 下方添加 (S)NTP 客户节点,并输入 (S)NTP 服务器的 IP 地址(本例中为 192.168.84.250)。
-
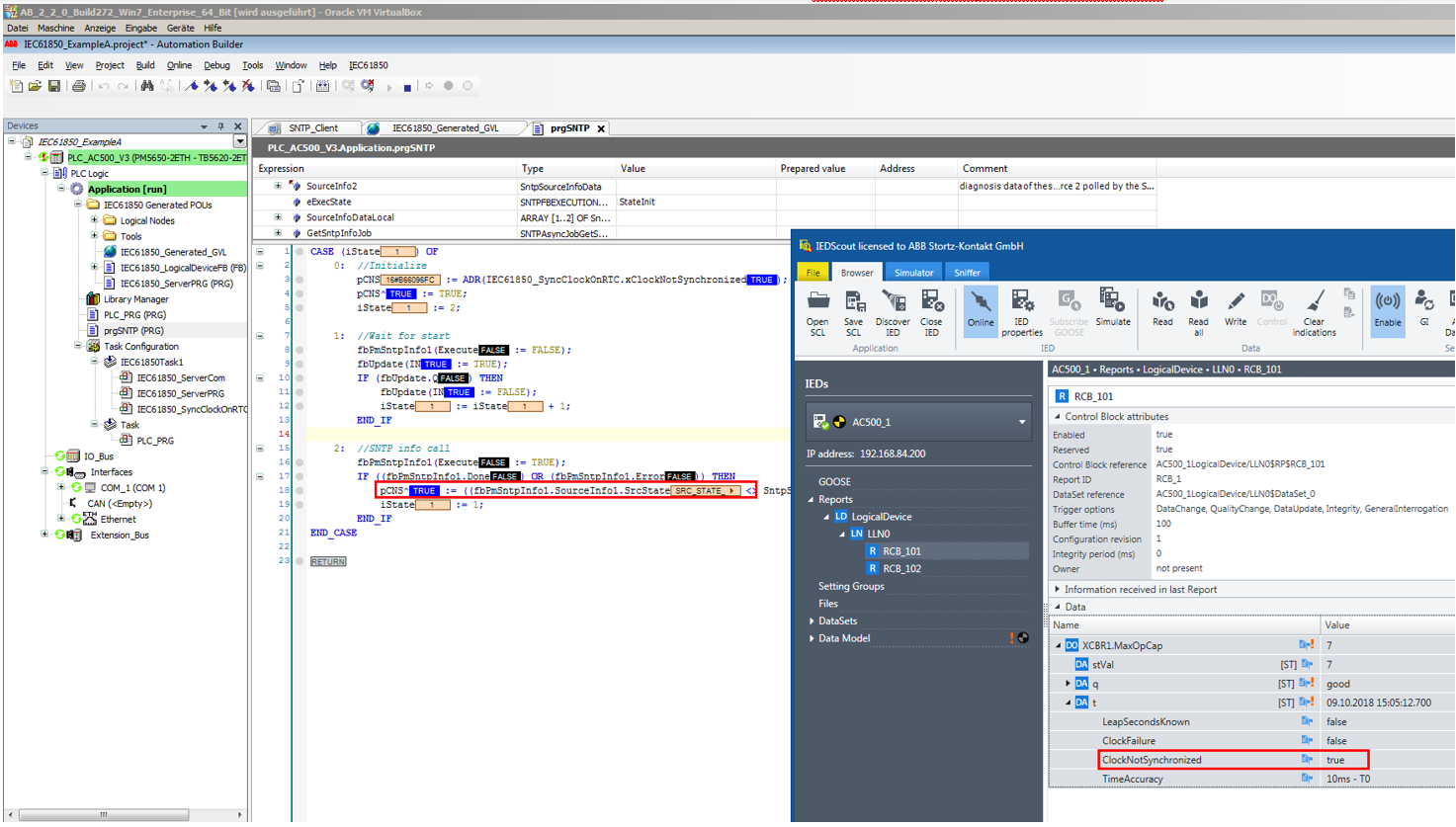
正确设置 IEC 61850 时间的时间质量位“ClockNotSynchronized” 。因此,必须从“fbPmSntpInfo1.SourceInfo1.SrcState” 中读取该位,并将其写入 IEC 61850 变量“IEC61850_SyncClockOnRTC.xClockNotSynchronized” 中。
例 A 包含一个程序“prgSNTP” ,每 30 秒读取并更新一次时间质量位。
如果 SNTP 时间工作正常,则“ClockNotSynchronized” 为假。

如果 SNTP 服务器失效或连接中断,“ClockNotSynchronized” 为 true。

