泵站应用库用于控制以下三个抽水过程:
-
压力控制
-
流量控制
-
液位控制 - 清空或填充
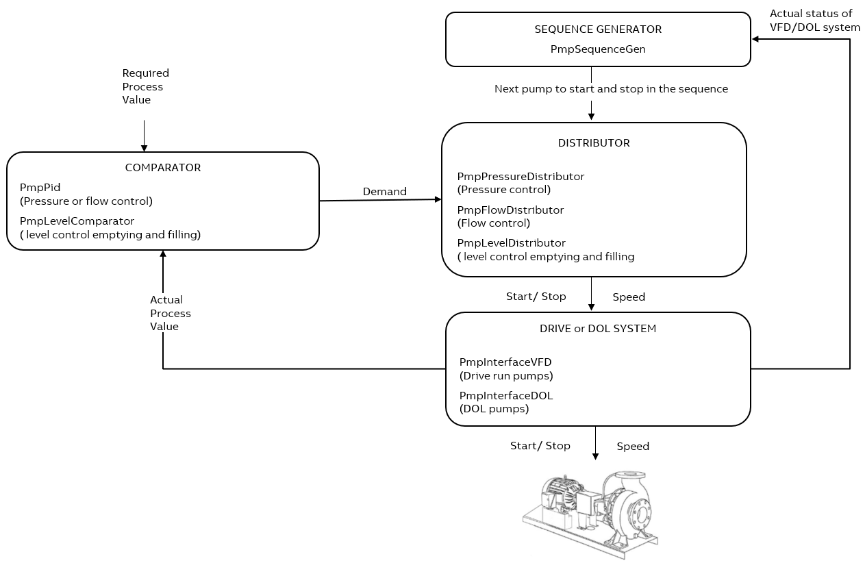
下图概述了泵站应用库,并解释了该库如何处理来自用户的数据,然后控制流程。

要运行任何流程,泵站应用库都要遵循以下四个阶段:
-
第 1 阶段:比较器
-
第 2 阶段:序列发生器
-
第 3 阶段:经销商
-
第 4 阶段:DRIVE 或 DOL 系统