标志 
功能 :该命令将打开“Multiply Visu Element” 对话框,其中包含从模板元素和数组声明导出的配置。您可以在这里重新排列元素、元素数量以及数组数据的索引访问。退出对话框后,将根据模板元素创建一个类似元素字段。在新元素的属性中,数组变量现在已配置了精确的数组索引。这些新元素是您在模板中配置了具有索引访问占位符的数组变量的元素。
请致电 :菜单栏:“可视化” ;上下文菜单
要求 :可视化处于活动状态,并选择了一个已配置的模板元素。
乘法视觉元素 "对话框
|
“元素总数” |
总数由占位符的索引范围决定,包括“高级设置” 选项卡上的设置。元素的布局可以是一维的(如列或行),也可以是二维的(如表格字段)。 |
|
“横向” |
每行元素数 默认值:占位符的数组组件数(索引范围 数组示例: |
|
“垂直” |
所有元素布局所需的行数 默认值
|
|
“元素之间的偏移” |
新元素之间的距离;影响新元素的位置
|
|
“横向” |
行内元素之间的距离(像素) 例如: |
|
“垂直” |
列内元素之间的距离(像素) 以三个像素的距离为例: |
|
“元素排列” |
新元素定位和排列的原点 如果“垂直” 或“水平” <> 1
如果“水平” 或“垂直” = 1
|
|
“定向” |
确定字段中元素的布局(逐行或逐列)
|
|
“预览” |
以箭头形式显示元素的设置布局和方向 |
|
“数组访问” |
根据模板元素,为每个新元素计算访问数组变量的精确索引。计算基于数组声明中指定的数组索引限制。这里还考虑到了设置。 |
|
“第一维度” |
第一个维度索引的计算准则,取代了 第一个新元素的值在“起始索引” 中指定。“Increment” ,直到计算出所有元素的索引。 示例
|
|
“二维” |
第二维度指数的计算指南,取代了 第一个新元素将获得“起始索引” 中指定的值。其他元素的索引增量分别为“Increment” 。 示例
|
|
“OK” |
首先,验证计算出的索引是否在数组变量的索引范围内。如果是,则会创建与模板元素匹配的元素,并将其排列成字段(行、列或表)。占位符索引会被计算索引取代。 |
示例
数组变量的声明
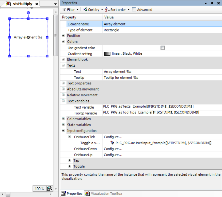
VAR asTexts_Example: ARRAY[1..2,1..2] OF STRING := [ '1A Text', '2A Text', '1B Text', '2B Text' ]; asToolTips_Example: ARRAY[1..2,1..2] OF STRING := [ '1A Tooltip', '2A Tooltip', '1B Tooltip', '2B Tooltip' ]; axUserInput_Example: ARRAY[1..2,1..2] OF BOOL; END_VAR
模板元素及其属性配置的可视化

|
选项卡“基本设置” |
|
|
“元素总数” |
|
|
“横向” |
|
|
“垂直” |
|
|
“元素之间的偏移” |
|
|
“横向” |
|
|
“垂直” |
|
|
“元素排列” |
“从左上” |
|
“定向” |
“逐行” |
|
选项卡“高级设置” |
|
|
“数组访问” |
|
|
“第一维度” |
|
|
“起始索引” |
|
|
“Increment” |
|
|
“二维” |
|
|
“起始索引” |
|
|
“Increment” |
|
运行时可视化
