标志 
功能 :此命令将打开“Project Comparison” 对话框。在此对话框中,您可以定义要与当前项目进行比较的参考项目。您可以通过选项配置比较过程。退出对话框后,比较开始,结果显示在视图“Project Compare - Differences” 中。
请致电 :菜单栏:“项目 比较” 。
要求 :项目开放。
项目比较 "对话框
|
“磁盘项目” |
参考项目在文件系统中的路径。 |
|
“源码控制数据库中的项目” |
“主机” :源代码管理所在主机的名称。 “端口” :用于连接源代码管理的端口号。 “地点” :参考项目的路径。 要求:该项目与源代码管理相关联。 |
|
“忽略空白” |
|
|
“忽略评论” |
|
|
“忽略属性” |
|
|
“OK” |
启动项目比较,并在“项目比较 - 差异” 视图中显示结果。 |
查看 "项目比较" - "差异
单击“OK” 关闭“Project Compare” 对话框时,将打开项目比较视图。

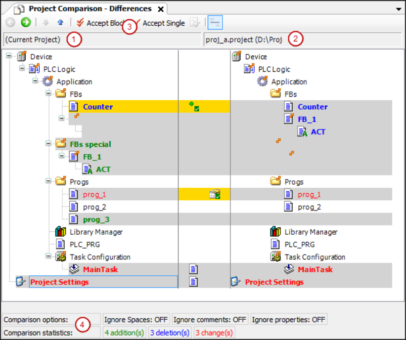
(1) Object tree of the current project
(2) Object tree of the reference project
(3) Command 'Accept Block', command 'Accept Single'
(4) Compare options, configured in 'Project Compare' dialog
Compare statistics: added, deleted, and changed objects
|
|
切换到详细比较视图“Project Comparison' - '<object name> Differences” 树中所选对象的详细比较视图。替代方案双击对象。 |
|
|
选择设备树中检测到差异的下一个底层对象。 |
|
|
选择设备树中检测到差异的下一个顶层对象。 |
|
|
区块(选定对象及所有下属对象和单元)被选定,以便从参考区块到当前区块进行验收。 重复点击 |
|
|
在当前对象中选择对象,以便从参考线接收。 |
|
|
要求:对象树中所选对象的属性、访问权限或内容不同。 打开“Accept” 对话框。 |
|
黑色字体 |
对象是相同的。 |
|
对象名称带有 |
对象的子对象不同 |
|
灰色高光 |
物体是不同的。 |
|
灰色高亮 + 粗体蓝色字体 |
对象只存在于参考项目中。 |
|
灰色高光 + 粗体绿色字体 |
对象只存在于打开的项目中(不存在于引用项目中)。 |
|
灰色高亮 + 红色字体 + |
对象具有不同的属性。 |
|
灰色高亮 + 红色字体 + |
对象和引用对象的访问权限不同。 |
|
灰色高亮 + 红色粗体字体 + |
对象的实现是不同的。 双击该行可显示特定对象比较视图。 |
|
黄色高光 |
对象已激活,可以接受。 |
|
黄色高光 + |
将引用对象添加到打开的项目中已激活。 |
|
黄色高光 + |
删除对象(在打开的项目中)被激活。 |
|
黄色高光 + |
接受参照项目的属性被激活。 |
|
黄色高亮 + 红色字体 + |
接受参考项目的访问权限已激活。 |
|
灰色高亮 + 红色粗体字体 + |
启动对参考项目实施的验收。 |
|
“选项比较” |
在“Project Comparison” 对话框中定义的比较选项。 |
|
“比较统计数据” |
与参考项目相比,当前项目的增删和变更数量。“更改” 意味着两个项目中的对象存在差异。 |
|
|
对话框提示打开:“您想提交在差异视图中做出的更改吗?” “是” :项目中修改了黄色高亮显示对象的内容、属性或访问权限。现在,它们与参考项目相对应。然后,项目比较视图就会完全关闭。 |
查看 "项目比较" - "< 项目名称> 差异
功能 :详细比较视图
调用项目比较视图:
-
选择一个已确定有不同内容需要详细查看的对象。单击
。 -
双击对象。
|
|
切换回项目比较视图。 |
|
|
选择代码中检测到差异的下一行。 |
|
|
选择代码中检测到差异的下一行。 |
|
|
该图块(连同所有下属线条)将被选中,作为当前项目的参照图块。 详细比较视图中的图块由光标所在的单元和具有相同差异标记的所有相应单元组成。单位是指线条、网络或元素。线条的后续线条是相应单元的示例。 重复点击 |
|
|
在当前对象中选择该线条,以接受参考线。 |
|
|
在不同单位(线条、网络、元素)用红色显示的默认显示屏和另一种显示屏之间切换:单位显示为开放项目中最近添加的单位。在参考项目中,它们显示为已删除。 仅在详细比较视图中提供。 请注意:根据不同的显示方式,检测到的统计差异会被计为更改、插入或删除。 |
|
黑色字体 |
对象是相同的。 |
|
灰色高亮 + 粗体蓝色字体 |
代码只存在于参考项目中。 |
|
灰色高光 + 粗体绿色字体 |
代码只存在于当前项目中(不存在于参考项目中)。 |
|
黄色高光 |
对象被激活以接受。 |
|
|
对话框提示打开:“您想提交在差异视图中做出的更改吗?” “是” :项目已接受黄色高亮显示的代码。代码与参考项目相对应。然后关闭详细视图并显示项目视图。您可以继续进行项目比较。 |
接受 "对话框
|
“访问权限” |
|
|
“接受组别” |
具有参考项目接受的访问权限的分组。如果一个组在两个项目中都存在,但访问权限不同,则该组被接受。 例如 |
|
“未接受的组别(项目中缺失的组别) ” |
如果两个项目中没有一个项目组,则该项目组不被接受。 |
|
“属性” |
要求:引用对象和对象的属性是不同的。 |
|
“OK” |
接受设置。 |
:当前项目与参考项目之间的空白差异将被忽略。















