在 IEC 61850 编辑器的选项卡中,可以创建和删除数据集、为数据集分配数据属性 (DA) 和数据对象 (DO) 以及删除现有分配。

-
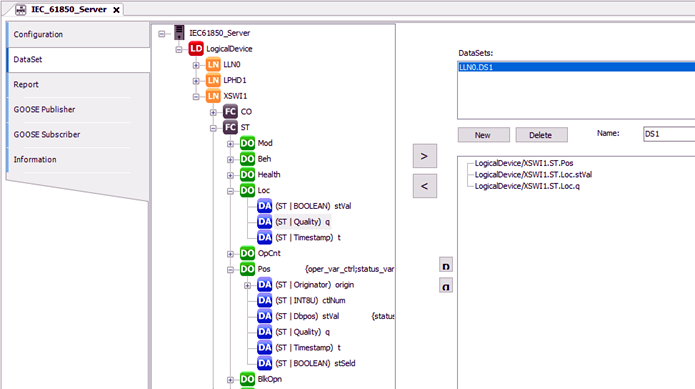
“数据集” 选项卡,包含“LLN0.DS1” 由数据对象和数据属性组成的数据集。
选项卡的结构
左侧窗口显示已创建的“IEC 61850 服务器” 。
右侧部分用于创建、编辑和删除数据集。右上方窗口列出了数据集。在右下角的窗口中,属性和数据对象可以通过在左侧窗口中选择并通过“>” 按钮插入。
数据集的最大数量在限制/技术数据中给出。
底部的状态栏会显示所选项目的更多详细信息。
按钮
-
[新] :创建新的数据集。它显示在“DataSets” 部分,名为“LLN0.DataSet_Suffix” 。后缀从 0 开始递增(1.数据集:LLN0.DataSet_0 ...)
-
[删除] :删除数据集:在“DataSets” 部分选择所需的数据集,并激活[Delete] 按钮。
-
[>]:为所选数据集指定属性或数据对象。首先在右上角窗口选择数据集,然后在左侧窗口选择属性或数据对象,并激活“>” 按钮。
-
[<]:从数据集中删除一个元素。首先在右上方窗口选择数据集,然后在右下方窗口选择属性或数据对象,并激活“<” 按钮。
-
:将所选条目向上移动一行。 -
:将所选条目向下移动一行。
输入栏:
-
“名称:” 可编辑数据集名称。该名称的前缀为“LLN0.” 。