该模式适用于使用Ethernet 协议的用户,这些协议依赖于大量并行网络连接,如Modbus TCP 或 IEC 61850。
功能及其优先级
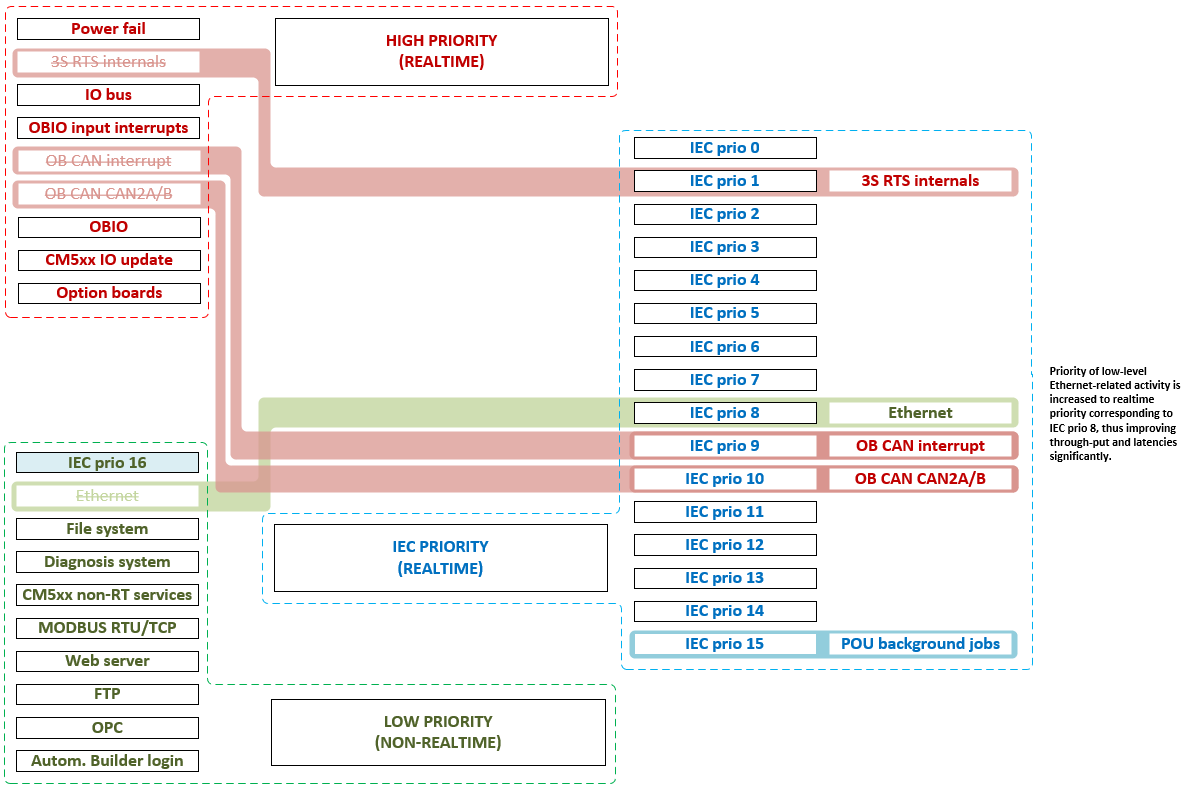
如下图所示,Ethernet 相关任务将在 IEC 任务优先级范围内分配优先级,以缩短反应时间并提高吞吐量,从而满足Modbus TCP 或 IEC 61850 等协议的要求。通过使用 IEC 任务优先级 8,用户可以根据个人需求决定其 IEC 用户任务是否能够中断或延迟以太网通信。

该模式适用于使用Ethernet 协议的用户,这些协议依赖于大量并行网络连接,如Modbus TCP 或 IEC 61850。
功能及其优先级
如下图所示,Ethernet 相关任务将在 IEC 任务优先级范围内分配优先级,以缩短反应时间并提高吞吐量,从而满足Modbus TCP 或 IEC 61850 等协议的要求。通过使用 IEC 任务优先级 8,用户可以根据个人需求决定其 IEC 用户任务是否能够中断或延迟以太网通信。
