此通信模式仅适用于支持通信模块的 PM56xx PLC。
通信模式“通信模块” 适用于通信模块用户,该通信模块可通过专用(外部事件触发的 IEC 任务)配置,使其堆栈活动与用户应用程序同步,该专用(外部事件触发的 IEC 任务)可映射到一个事件(“CouplerEventX” ,X = 通信模块的槽号)。
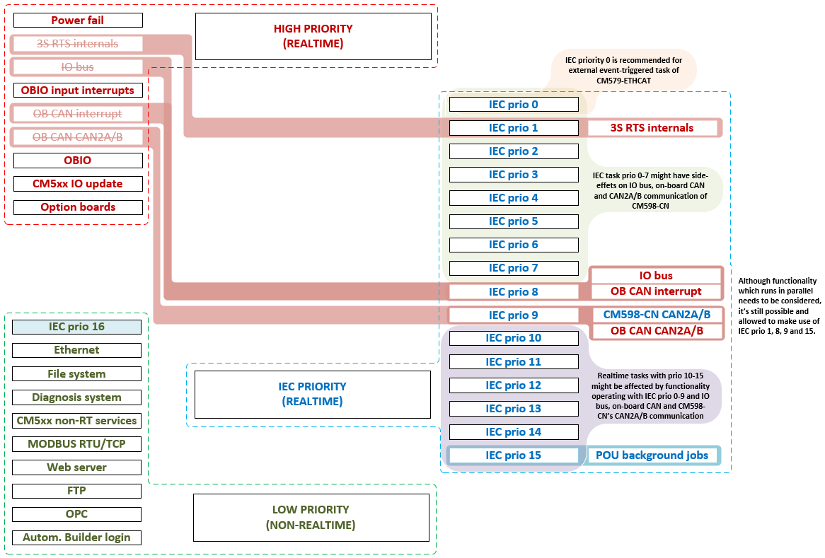
总线同步 IEC 任务不是由 PLC 运行系统安排,而是由通信模块的堆栈安排。因此,PLC 必须对通信模块的相关事件做出快速反应。该方案通过调整高优先级功能的优先级,确保尽可能减少总线同步 IEC 任务的负面副作用。
功能及其优先级
下图显示了模式对 PLC 可用功能所做的更改。该模式的主要目标是减少能够中断或延迟总线同步 IEC 任务的任务数量,同时提供尽可能大的灵活性。利用 IEC 任务的优先级范围,用户可以决定现有的 IEC 任务是否会影响相应的功能。
-
总线同步 IEC 任务使用 IEC 优先级 0,优先级低于 0。对于所有其他功能,以避免对总线同步 IEC 任务产生负面副作用。
-
对于比 IO 总线或 CAN 等高优先级功能更重要的功能,使用 IEC 优先级 1 至 5。
-
为确保高优先级功能不受任何 IEC 用户代码(总线同步 IEC 任务除外)的影响,应使用低于相应功能优先级的 IEC 任务优先级。
不禁止使用分配给其他 PLC 功能的 IEC 任务优先级。





注意

在使用该模式时应小心谨慎,以避免因违反个别时序约束或要求而对相应通信模块实现的协议功能产生不必要的副作用!
I/O 总线必须能在 20 毫秒内刷新所有连接的 S500 I/O 设备。否则将引发异常,导致应用程序停止运行。使用 PLC shell 命令io-bus desc 转储总线定时信息。输出端包含有关 IO 总线周期时间的信息:
--- 输入/输出总线信息
波特率 [baud]:1714286
最短周期时间 [us]:1037
最大循环时间 [us]:10936
最后周期时间 [us]:1567
最大循环时间必须低于 20 毫秒,以确保系统运行稳定,不会出现超时异常错误。
如果周期时间达到极限,应尽量减少优先级高于 I/O 总线的 IEC 用户任务执行的代码量,或尽可能调整任务优先级。